Привет! Меня зовут Гриша, я работаю application security инженером. В этой статье я расскажу про основы безопасности iOS-приложений. Текст будет полезен, если вы только начинаете интересоваться безопасностью мобильных приложений под iOS и хотите разобраться, как все устроено изнутри.
Вот что для этого необходимо:
Джейлбрейк. Для тестирования желательно сделать джейлбрейк девайса.
Краткая инструкция выглядит так:
Полезные приложения. Теперь на девайс можно поставить приложения, которые нельзя установить на iPhone без джейлбрейка. Для этого нужно установить Cydia. Установка будет отличаться в зависимости от выбранного джейлбрейка, просто следуйте инструкции.
Вот некоторые полезные приложения:
Логика этого процесса аналогична настройке перехвата для браузера:
Мы можем попробовать перехватить трафик запущенного приложения и использовать разного рода инструменты, но для полноценного анализа желательно иметь IPA файл — аналог APK файла для Android. Чем ближе к оригинальному, тем лучше.
Находим IPA файл. Получить IPA файл можно несколькими способами:
Что находится внутри IPA файла:
Посмотрим на информацию для App Store. Для примера возьмем приложение Wrike (файл iTunesMetadata.plist):
Содержимое файла iTunesMetadata.plist
Эта информация публично доступна в App Store. Недоступны только данные аккаунта Apple ID, от имени которого скачано.
Пример отображения информации о приложении в App Store
Теперь переходим к просмотру содержимого файла “Info.plist” (на примере приложения DVIA-2):
Содержимое файла Info.plist
Здесь можно увидеть информацию об основных правах, разрешениях, URL схемах и т.д.:
Например, приложение DVIA-v2 поддерживает схемы “dvia://” и “dviaswift://”, и переход по ссылкам со схемой перенаправляет в приложение.
Перенаправление в приложение по ссылке с кастомной схемой
Приложение может не валидировать входные параметры с кастомной схемой, что приведет к проблемам с безопасностью. Например, вот ссылка на issue по Skype: по клику на ссылку происходил звонок.
Существуют и стандартные URL-схемы: “tel:”, “facetime:”, “facetime-audio:”, “sms:”, “mailto:”. При переходе по ссылкам с заданными схемами происходит перенаправление в соответствующее приложение на девайсе.
Файл embedded.mobileprovision. Приложению требуется файл профиля разработчика (embedded.mobileprovision) как для локальной разработки, так и для размещения в App Store. По-умолчанию он генерируется в Xcode и удаляется при публикации в App Store. В этом файле содержится информация о разработчике и его сертификат в формате PEM (см. DeveloperCertificates), что может быть интересно для сбора дополнительной информации. Однако получить такой файл можно только в том случае, если приложение было получено в обход App Store. Также такой файл может быть использован для переподписания приложения для его модификации и установки на устройство, см. Patching iOS Applications.
Содержимое файла embedded.mobileprovision
Исполняемый файл. Прежде чем приступать к реверсу исполняемого файла, можно попробовать собрать информацию простыми инструментами: вытащить строки, сделать class-dump и увидеть, что в нем есть какой-нибудь токен или секрет. А еще можно посмотреть, какие есть классы, увидеть следы механизмов обнаружения джейлбрейка и то, какие у приложения есть вызовы функций.
Поиск по слову jailbreak в выводе утилиты class-dump для приложения DVIA-v2
Поиск по слову secret в строковых константах приложения DVIA-v2
Дальнейший анализ возможен с помощью IDA Pro, Ghidra или других похожих инструментов.
Попробуем понять логику проверки девайса на джейлбрейк в приложении DVIA-v2:
Декомпилированный код проверки на джейлбрейк в Ghidra
Рассмотрим основные шаги:
Рассмотрим возможные флаги, которые можно указать при сборке приложения для защиты бинарных файлов:
Пример вывода команды otool
Исполняемые файлы приложений, которые распространяются через App Store, защищены и зашифрованы. Поэтому сделать анализ строковых констант и декомпилировать код не получится. Но загрузчик расшифровывает iOS- приложение и загружает его в память, когда оно запускается. Этим можно воспользоваться: например, используя frida-ios-dump, сдампить запущенное приложение.
Mobile Security Framework. Вручную прогонять все указанные инструменты для статического анализа и смотреть все флаги интересно только в первый раз, нужно сделать этот процесс быстрым и удобным. Mobile Security Framework — один из фреймворков, который может помочь. Это инструмент для тестирования на проникновение, анализа вредоносных программ и оценки безопасности мобильных приложений. Может выполнять статический и динамический анализ (под iOS есть только статический анализ). Удобно отображает дополнительную информацию о приложении.
Посмотрим на те же флаги для защиты бинарных файлов, но с красивым интерфейсом:
Отображение флагов защиты бинарных файлов в MobSF
Отображение требуемых разрешений и параметров безопасности для HTTP
Отображение кастомных URL схем в MobSF
Мы видим URL-схему, разрешение на использование HTTP-трафика, разрешения (permissions), которые могут быть опасны. Все уже собрано в один большой отчет, который можно выгрузить в PDF и изучить.
Первая проблема, с которой мы сталкиваемся, — установка. Для пользователей есть один официальный способ это сделать — App Store. Для организаций существуют разные enterprise-решения, которые могут распространять приложение внутри компании в обход AppStore на девайсах, в которых уже включены MDM и т.д.
Нам это не нужно, поэтому попробуем поставить приложение (например, AppSync Unified), которое позволит устанавливать неподписанные файлы, файлы с невалидной подписью или с возможностью переподписать файл.
Самый простой вариант для этой задачи — Xcode (Window — Devices and Simulators) или Cydia Impactor (но в связи с последними изменениями от Apple у меня он не работает, вот тут есть информация про ошибки).
Пример установки приложения через Xcode (Window — Devices and Simulators)
Также неподписанное приложение можно установить, используя специальное приложение на девайсе. Например, через Filza: загрузить IPA на девайс (например, через SFTP), найти IPA файл и нажать “Install”.
Установка приложения с использованием Filza
Теперь попробуем запустить. При запуске приложения можно столкнутся с тем, что разработчики попытались заблокировать запуск на джейлбрейкнутом девайсе либо выдают предупреждения при каждом запуске или даже во время работы приложения.
Пример предупреждения о джейлбрейке
Один из простых способов обхода подобных предупреждений — использование специальных приложений (например, Liberty Lite), но это сработает только в случае простых механизмов обнаружения. Более сложные способы разберем в этой статье в разделе про инструменты динамической инструментализации.
Пример перехвата данных, отправленных приложением
С помощью анализа трафика мобильного приложения можно расширить поверхность атаки и найти больше входных точек. Иногда разработчики считают, что если мобильное приложение использует внутренний API, который не видят пользователи, то защита там может быть хуже, данные для аутентификации сохранены в коде приложения или аутентификация вовсе отсутствует.
SSL пиннинг. В качестве защиты перехвата HTTPS трафика в мобильных приложениях используется SSL пиннинг. В приложение добавляются заранее вычисленные пины — хэш-суммы от серверного сертификата или от отдельных его полей (например, SubjectPublicKeyInfo). Пины сохраняются в коде приложения. При обращениях к серверу приложение снова вычисляет пины сертификата и сравнивает со списком доверенных. Если пины не совпадают, значит сертификат подложный (например, как в случае с перехватывающим прокси) — соединение останавливается.
Для реализации SSL пиннинга существуют готовые решения:
Параметры конфигурации передаются в метод initSharedInstanceWithConfiguration при запуске приложения и инициализируют SSL пиннинг. При попытке установить соединение TrustKit проверит, что хотя бы один из указанных пинов совпадает с пинами, подсчитанными для сертификатов в цепочке сертификатов сервера.
Способы обойти данную проверку:
WebView. Если приложение использует WebView, то при тестировании стоит обратить особое внимание на конфигурацию и значения параметров. UIWebView (старая версия) и WKWebView предназначены для встраивания содержимого веб-страниц прямо в приложение, поддерживая CSS и JS. Также поддерживают базовую логику навигации в веб (переход вперед/назад/гиперссылки и т.д.). Начиная с iOS 8.0 и OS X 10.10, используйте WKWebView для добавления веб-содержимого в ваше приложение и не используйте UIWebView.
У WKWebView есть флаги, которые могут быть для нас интересны:
Подключение к DVIA-v2 через Web Inspector
Безопасное хранение данных на iOS-девайсах должно быть реализовано с использованием Keychain. Это хранилище предназначено для хранения паролей, криптографических ключей, сертификатов и другой важной информации. Разработчику предоставляется API для работы с Keychain, при этом все важные операции вынесены в отдельную подсистему безопасности на уровне «железа» — Security Enclave.
Схема разделения зон ответственности между приложением, OS и Secure Enclave
У Keychain есть много параметров. При разработке приложения стоит внимательно подойти к тому, какие секреты с какими параметрами будут сохранены. Все параметры можно разделить на атрибуты доступности и параметры контроля доступа.
Атрибуты доступности указывают на то, когда данное значение может быть получено. Возможные модификаторы:
Флаги контроля доступа (ACL — access control flags, поддерживают "and" and "or"):
Попробуем сдампить Keychain для тестового приложения:
Пример вывода содержимого Keychain’а
Есть разные варианты локальной аутентификации:
При тестировании локальной аутентификации стоит обратить внимание на то, где хранятся пасскод и пароль, какие флаги и атрибуты выставлены для значений в Keychain, как реализован механизм подсчета попыток входа, можно ли обойти аутентификацию, используя кастомные схемы приложения и т.д.
Посмотрим на пример простого обхода джейлбрейка с помощью Frida. Мы уже разобрали реализацию одного из вариантов обнаружения джейлбрейка в приложении DVIA-v2, но на самом деле для его обхода нам достаточно информации из class-dump. В приложении есть класс JailbreakDetection и метод isJailbroken, который возвращает значение типа boolean.
Попробуем заменить возвращаемое значение с помощью кода для Frida:
Cкрипт проверяет доступность API для Objective-C (ObjC.available), ищет метод isJailbroken класса JailbreakDetection и регистрирует его для перехвата. На выходе из метода заменяем возвращаемое значение на 0 (false), что в данном случае будет означать то, что девайс не джейлбрейкнут.
Обход простого обнаружения джейлбрейка с помощью Frida
Такие простые вещи обходятся любым готовым инструментом. Если готовый инструмент не подходит, то придется написать свой скрипт.
Например, популярный вопрос на StackOverflow — как распознать джейлбрейк. Можно предположить, что этот или аналогичный код встречается во многих приложениях. В такой ситуации мы просто пишем больше своего кода:
Используя такой подход, можно обойти более продвинутый джейлбрейк, чтобы дальше заниматься исследованием приложения.
Также на джейбрейкнутом девайсе можно попробовать обойти Touch ID с использованием Objection и команды “ios ui biometrics_bypass”.
Пример тестирования обхода Touch ID
Это пример использования готового скрипта, но написать такой код самостоятельно тоже можно: мы просто запустили похожий скрипт, используя инструмент с вшитым набором скриптов. Подкладываем неправильный отпечаток и перехватываем его. Операционная система отвечает, что доступа нет, но complete hook заканчивается, и нам удается пройти аутентификацию в приложении. Можно ознакомиться с кодом приложения тут.
Теперь рассмотрим Cycript. Этот инструмент по функциональности похож на предыдущие, но также может помочь связать элементы UI с кодом.
Допустим, что в приложении есть кнопка, и нам нужно понять, какой метод в коде вызывается при ее нажатии. Мы подключаемся к приложению, смотрим, какие кнопки есть в этом UI, находим его по какому-то лейблу и смотрим, какой у него целевой объект (target):
Рассмотрим подробнее, что же тут происходит:
Практические примеры я взял из Damn Vulnerable iOS App (DVIA-v2) — одного из тестовых приложений, на котором можно оттачивать навыки и экспериментировать.
Также для закрепления материала из статьи советую посмотреть GimmeFlag — iOS приложение с простыми CTF-like заданиями на статический анализ. Для решения заданий достаточно минимального набора инструментов, наличие iOS девайса (как и Mac OS) не требуется.
автор jay_from_future aka Григорий Люллин
Application Security в Wrike
взял с хабра
Подготовка окружения
Для начала нужно подготовить окружение.Вот что для этого необходимо:
- Компьютер-хост. В идеале это должен быть MacOS, потому что с другой операционной системой возникнут сложности с установкой и запуском специализированного ПО.
- Джейлбрейкнутый тестовый девайс с желаемой версией iOS. iOS симулятор, который поставляется в комплекте с Xcode, не подойдет, так как он предназначен для запуска приложений, собранных под x86 архитектуру. Релизные версии приложений, предназначенные для запуска на реальном девайсе, собираются под ARM. Поэтому приложения, загруженные из Apple App Store, не получится запустить в симуляторе iOS.
- Сеть Wi-Fi, которая разрешает трафик от клиента к клиенту (или подход SSH через USB).
- Перехватывающий прокси (Burp Suite, Charles, mitmproxy и т.д.).
Джейлбрейк. Для тестирования желательно сделать джейлбрейк девайса.
Краткая инструкция выглядит так:
- Найти подходящее тестовое устройство и сделать резервную копию.
- Проверить, что для установленной версии iOS есть джейлбрейк.
- Выбрать подходящий вариант (по этой ссылке можете почитать про сравнение между Tethered/Untethered).
- Джейлбрейкнуть, следуя инструкции к выбранному способу: например, Checkra1n или Unc0ver.
Полезные приложения. Теперь на девайс можно поставить приложения, которые нельзя установить на iPhone без джейлбрейка. Для этого нужно установить Cydia. Установка будет отличаться в зависимости от выбранного джейлбрейка, просто следуйте инструкции.
Вот некоторые полезные приложения:
- Файловый менеджер (Filza File Manager).
- Терминал (например, NewTerm 2).
- Sshd (OpenSSH) (нужно поменять стандартный пароль).
- Обход обнаружения джейлбрейка (например, Liberty Lite).
- Обход валидации SSL сертификатов / пиннинга (ssl-kill-switch2).
- Приложение для установки неподписанных IPA файлов (например, AppSync Unified).
Логика этого процесса аналогична настройке перехвата для браузера:
- Организуем доступность своего хоста (с запущенным прокси) для мобильного устройства: подключаем хост и девайс к одной Wi-Fi сети или используем SSH поверх USB.
- Конфигурируем прокси в настройках мобильного устройства.
- Запускаем перехватывающий прокси на компьютере-хосте.
- Добавляем сертификат от прокси в доверенный на устройстве для перехвата HTTPS-трафика (подробную инструкцию для Burp Suite ищите по этой ссылке).
IPA файл
Теперь нам нужно приложение для тестирования. Если мобильные приложения и находятся в скоупе для исследования по программе Bug Bounty, то максимум, что мы получим, — ссылку на официальный магазин приложений для платформы.Мы можем попробовать перехватить трафик запущенного приложения и использовать разного рода инструменты, но для полноценного анализа желательно иметь IPA файл — аналог APK файла для Android. Чем ближе к оригинальному, тем лучше.
Находим IPA файл. Получить IPA файл можно несколькими способами:
- Использовать приложения для управления устройством с компьютера (например, iTunes или Apple Configurator 2). Они скачивают приложения из App Store, а потом заливают на девайс. Но можно поймать момент, когда файл уже скачан на компьютер из App Store, но еще не залит на девайс, и скопировать его.
- Установить приложение из App Store, а потом сдампить (например, через frida-ios-dump). Этот способ сработает только с джейлбрейкнутым девайсом, и в данном случае будут отсутствовать файлы с мета-информацией для App Store.
- Использовать сайты с IPA файлами. Но там вы, скорее всего, найдете уже неоригинальный файл и исследовать его на безопасность будет не так интересно, но все еще полезно для использования.
- Установить приложение на девайс.
- Выбрать приложение в Apple Configurator 2, подключить девайс, начать обновление.
- Отключить девайс после завершения шага загрузки приложения (опционально, так загруженный IPA файл дольше доступен в кеше приложения).
- Забрать IPA на хосте по пути вида: ~/Library/Group Containers/.group.com.apple.configurator/Library/Caches/Assets/TemporaryItems/MobileApps.
Что находится внутри IPA файла:
- Директория Payload — это все, что относится непосредственно к приложению.
- Payload/Application.app — это скомпилированный код и статические ресурсы:
- Info.plist — аналог Android-манифеста, который описывает свойства приложения для операционной системы, права, что приложение будет использовать (интернет или камеру и т.д.);
- Основной исполняемый двоичный файл скомпилирован под ARM либо с использованием формата Mach-O, либо — fat binary;
- Внешние библиотеки, фреймворки, плагины, ресурсы;
- Информация о сборке для Apple. Например, embedded.mobileprovision с информацией о разработчике и приложении.
- iTunesArtwork — иконка приложения для AppStore.
- iTunesMetadata.plist — информация о приложении: жанр, возрастные ограничения, копирайты и т.д.
- WatchKitSupport/WK — поддержка Apple Watch (если есть).
Посмотрим на информацию для App Store. Для примера возьмем приложение Wrike (файл iTunesMetadata.plist):
Содержимое файла iTunesMetadata.plist
Эта информация публично доступна в App Store. Недоступны только данные аккаунта Apple ID, от имени которого скачано.
- UIRequiredDeviceCapabilities — связанные с устройством функции, необходимые приложению для работы.
- Apple-id — каждое скачанное из App Store приложение «привязано» к вашему Apple ID.
- SoftwareSupportedDeviceIds — какие устройства поддерживает это приложение: 1 — классические iPhone, 2 — iPod Touch, 4 — iPad, 9 — современные iPhone.
- Разного рода мета-информация (авторские права, ограничения по возрасту, информация о разработчике и т.д.), которую можно найти в App Store.
Пример отображения информации о приложении в App Store
Теперь переходим к просмотру содержимого файла “Info.plist” (на примере приложения DVIA-2):
Содержимое файла Info.plist
Здесь можно увидеть информацию об основных правах, разрешениях, URL схемах и т.д.:
- Camera Usage Description — разрешение на использование камеры с описанием того, для чего именно приложение будет её использовать.
- NSAllowsArbitraryLoads — разрешает приложению использовать небезопасные HTTP-соединения.
- Executable file — указывает на основной исполняемый файл, в данном случае — “DVIA-v2”.
- URL Schemes — кастомная URL схема, зарегистрированная на устройстве и привязанная к приложению. Например, приложение может быть открыто через ссылку в браузере или в почтовом клиенте.
- Информация об иконках, требуемых версиях iOS, поддерживаемых устройствах (UIDeviceFamily) и т.д.
Например, приложение DVIA-v2 поддерживает схемы “dvia://” и “dviaswift://”, и переход по ссылкам со схемой перенаправляет в приложение.
Перенаправление в приложение по ссылке с кастомной схемой
Приложение может не валидировать входные параметры с кастомной схемой, что приведет к проблемам с безопасностью. Например, вот ссылка на issue по Skype: по клику на ссылку происходил звонок.
Существуют и стандартные URL-схемы: “tel:”, “facetime:”, “facetime-audio:”, “sms:”, “mailto:”. При переходе по ссылкам с заданными схемами происходит перенаправление в соответствующее приложение на девайсе.
Файл embedded.mobileprovision. Приложению требуется файл профиля разработчика (embedded.mobileprovision) как для локальной разработки, так и для размещения в App Store. По-умолчанию он генерируется в Xcode и удаляется при публикации в App Store. В этом файле содержится информация о разработчике и его сертификат в формате PEM (см. DeveloperCertificates), что может быть интересно для сбора дополнительной информации. Однако получить такой файл можно только в том случае, если приложение было получено в обход App Store. Также такой файл может быть использован для переподписания приложения для его модификации и установки на устройство, см. Patching iOS Applications.
Содержимое файла embedded.mobileprovision
Исполняемый файл. Прежде чем приступать к реверсу исполняемого файла, можно попробовать собрать информацию простыми инструментами: вытащить строки, сделать class-dump и увидеть, что в нем есть какой-нибудь токен или секрет. А еще можно посмотреть, какие есть классы, увидеть следы механизмов обнаружения джейлбрейка и то, какие у приложения есть вызовы функций.
Поиск по слову jailbreak в выводе утилиты class-dump для приложения DVIA-v2
Поиск по слову secret в строковых константах приложения DVIA-v2
Дальнейший анализ возможен с помощью IDA Pro, Ghidra или других похожих инструментов.
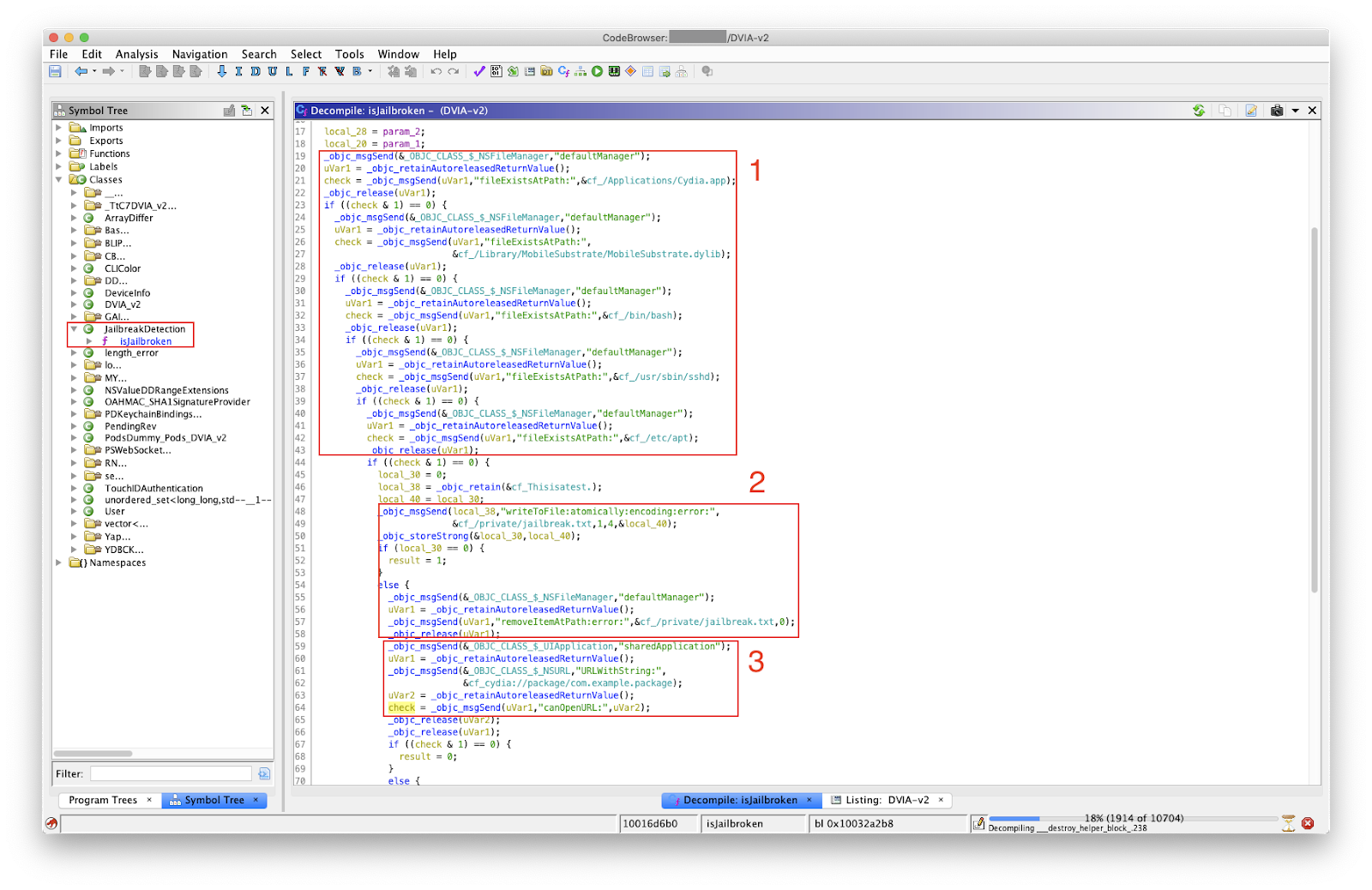
Попробуем понять логику проверки девайса на джейлбрейк в приложении DVIA-v2:
Декомпилированный код проверки на джейлбрейк в Ghidra
Рассмотрим основные шаги:
- Проверка существования определенных файлов с помощью NSFileManager fileExistsAtPath:
- ”/Applications/Cydia.app” — приложение Cydia (для установки сторонних приложений на джейлбрейкнутом девайсе);
- “/Library/MobileSubstrate/MobileSubstrate.dylib” — зависимость, используемая во многих расширениях под джейлбрейк;
- “/bin/bash” — наличие установленного Bash;
- “/user/sbin/sshd” — проверка наличия SSH демона;
- “/etc/apt” — файлы приложения Cydia.
- Создание файла со строкой “This is a test” в приватной директории: “/private/jailbreak.txt”.
- Попытка открыть приложение Cydia через ссылку с кастомной URL схемой: “cydia://package/com.example.package”. Используемое API: NSUrl URLWithString.
Рассмотрим возможные флаги, которые можно указать при сборке приложения для защиты бинарных файлов:
- ASLR (Address space layout randomization, рандомизация адресного пространства) — флаг PIE.
- Защита от Stack Smashing (флаг — fstack-protector-all). Приложения, которые используют «канарейки» (стандартный механизм обнаружения переполнения буфера на стеке), будут содержать _stack_chk_fail и _stack_chk_guard в исполняемом файле.
- ARC (Automatic Reference Counting) — автоматический подсчет ссылок, _objc_release в исполняемом файле.
- Флаг cryptid — отвечает за шифрование исполняемого файла. Значение 1 указывает, что приложение зашифровано. Для незашифрованных приложений значение cryptid равно 0.
Пример вывода команды otool
Исполняемые файлы приложений, которые распространяются через App Store, защищены и зашифрованы. Поэтому сделать анализ строковых констант и декомпилировать код не получится. Но загрузчик расшифровывает iOS- приложение и загружает его в память, когда оно запускается. Этим можно воспользоваться: например, используя frida-ios-dump, сдампить запущенное приложение.
Mobile Security Framework. Вручную прогонять все указанные инструменты для статического анализа и смотреть все флаги интересно только в первый раз, нужно сделать этот процесс быстрым и удобным. Mobile Security Framework — один из фреймворков, который может помочь. Это инструмент для тестирования на проникновение, анализа вредоносных программ и оценки безопасности мобильных приложений. Может выполнять статический и динамический анализ (под iOS есть только статический анализ). Удобно отображает дополнительную информацию о приложении.
Посмотрим на те же флаги для защиты бинарных файлов, но с красивым интерфейсом:
Отображение флагов защиты бинарных файлов в MobSF
Отображение требуемых разрешений и параметров безопасности для HTTP
Отображение кастомных URL схем в MobSF
Мы видим URL-схему, разрешение на использование HTTP-трафика, разрешения (permissions), которые могут быть опасны. Все уже собрано в один большой отчет, который можно выгрузить в PDF и изучить.
Установка и запуск
Мы сделали статический анализ. Теперь попробуем запустить приложение на джейлбрейкнутом девайсе и посмотреть, что оно делает.Первая проблема, с которой мы сталкиваемся, — установка. Для пользователей есть один официальный способ это сделать — App Store. Для организаций существуют разные enterprise-решения, которые могут распространять приложение внутри компании в обход AppStore на девайсах, в которых уже включены MDM и т.д.
Нам это не нужно, поэтому попробуем поставить приложение (например, AppSync Unified), которое позволит устанавливать неподписанные файлы, файлы с невалидной подписью или с возможностью переподписать файл.
Самый простой вариант для этой задачи — Xcode (Window — Devices and Simulators) или Cydia Impactor (но в связи с последними изменениями от Apple у меня он не работает, вот тут есть информация про ошибки).
Пример установки приложения через Xcode (Window — Devices and Simulators)
Также неподписанное приложение можно установить, используя специальное приложение на девайсе. Например, через Filza: загрузить IPA на девайс (например, через SFTP), найти IPA файл и нажать “Install”.
Установка приложения с использованием Filza
Теперь попробуем запустить. При запуске приложения можно столкнутся с тем, что разработчики попытались заблокировать запуск на джейлбрейкнутом девайсе либо выдают предупреждения при каждом запуске или даже во время работы приложения.
Пример предупреждения о джейлбрейке
Один из простых способов обхода подобных предупреждений — использование специальных приложений (например, Liberty Lite), но это сработает только в случае простых механизмов обнаружения. Более сложные способы разберем в этой статье в разделе про инструменты динамической инструментализации.
Анализ трафика приложения
На предыдущих этапах мы уже настроили перехватывающий прокси, поэтому информацию об HTTP и HTTPS трафике сразу же сможем увидеть через Burp Suite:
Пример перехвата данных, отправленных приложением
С помощью анализа трафика мобильного приложения можно расширить поверхность атаки и найти больше входных точек. Иногда разработчики считают, что если мобильное приложение использует внутренний API, который не видят пользователи, то защита там может быть хуже, данные для аутентификации сохранены в коде приложения или аутентификация вовсе отсутствует.
SSL пиннинг. В качестве защиты перехвата HTTPS трафика в мобильных приложениях используется SSL пиннинг. В приложение добавляются заранее вычисленные пины — хэш-суммы от серверного сертификата или от отдельных его полей (например, SubjectPublicKeyInfo). Пины сохраняются в коде приложения. При обращениях к серверу приложение снова вычисляет пины сертификата и сравнивает со списком доверенных. Если пины не совпадают, значит сертификат подложный (например, как в случае с перехватывающим прокси) — соединение останавливается.
Для реализации SSL пиннинга существуют готовые решения:
- TrustKit;
- Alamofire;
- NSURLSession — нужно писать самостоятельно свою реализацию защиты на основе данного API.
Код:
let googleCom: [String: Any] = [
kTSKReportUris: ["https:///report_url"],
kTSKDisableDefaultReportUri: true,
kTSKEnforcePinning: true,
kTSKIncludeSubdomains: true,
kTSKPublicKeyHashes: [
"Z8geUnmtnmt4ehRyQAOJ4…",
"YZPgTZ+woNCCCIW3LH2…"
]
]
...
let trustKitConfig: [String: Any] = [
kTSKSwizzleNetworkDelegates: true,
kTSKPinnedDomains: [
"google.com": googleCom,
...
]
]
Способы обойти данную проверку:
- Перехватить вызов метода initSharedInstanceWithConfiguration и выставить TKSEnforcePinning в 0.
- Перехватить вызов verifyPublicKeyPin и заменить на функцию, которая всегда возвращает 0 (=TSKTrustEvaluationSuccess).
WebView. Если приложение использует WebView, то при тестировании стоит обратить особое внимание на конфигурацию и значения параметров. UIWebView (старая версия) и WKWebView предназначены для встраивания содержимого веб-страниц прямо в приложение, поддерживая CSS и JS. Также поддерживают базовую логику навигации в веб (переход вперед/назад/гиперссылки и т.д.). Начиная с iOS 8.0 и OS X 10.10, используйте WKWebView для добавления веб-содержимого в ваше приложение и не используйте UIWebView.
У WKWebView есть флаги, которые могут быть для нас интересны:
- JavaScriptEnabled — включено ли исполнение JS для данного WebView.
- JavaScriptCanOpenWindowsAutomatically — логическое значение, которое указывает, может ли JavaScript открывать окна без взаимодействия с пользователем.
- AllowFileAccessFromFileURLs (для WKPreferences, по умолчанию false) — включает JavaScript, работающий в контексте URL-адреса схемы “file://”, для доступа к содержимому из других URL-адресов схемы “file://”.
- IsFraudulentWebsiteWarningEnabled — логическое значение, которое указывает, отображаются ли предупреждения о мошенническом содержимом: например, о вредоносных программах или попытках фишинга.
Подключение к DVIA-v2 через Web Inspector
Хранение данных на устройстве
Самый простой способ хранения данных на устройстве — NSUserDefaults. Это простое хранилище «ключ — значение». Там обычно хранится информация о настройках приложения, чтобы эти данные сохранялись между запусками. Хранилище NSUserDefaults нельзя использовать для хранения важной информации.Безопасное хранение данных на iOS-девайсах должно быть реализовано с использованием Keychain. Это хранилище предназначено для хранения паролей, криптографических ключей, сертификатов и другой важной информации. Разработчику предоставляется API для работы с Keychain, при этом все важные операции вынесены в отдельную подсистему безопасности на уровне «железа» — Security Enclave.
Схема разделения зон ответственности между приложением, OS и Secure Enclave
У Keychain есть много параметров. При разработке приложения стоит внимательно подойти к тому, какие секреты с какими параметрами будут сохранены. Все параметры можно разделить на атрибуты доступности и параметры контроля доступа.
Атрибуты доступности указывают на то, когда данное значение может быть получено. Возможные модификаторы:
- kSecAttrAccessibleWhenPasscodeSetThisDeviceOnly
- kSecAttrAccessibleWhenUnlockedThisDeviceOnly
- kSecAttrAccessibleWhenUnlocked
- kSecAttrAccessibleAfterFirstUnlockThisDeviceOnly
- kSecAttrAccessibleAfterFirstUnlock
- kSecAttrAccessibleAlwaysThisDeviceOnly
- kSecAttrAccessibleAlways
- Always — данные доступны всегда;
- WhenPasscodeSet — требует наличия пасскода на девайсе;
- WhenUnlocked — данные доступны, когда устройство разблокировано;
- AfterFirstUnlock — данные доступны после первой разблокировки девайса и до следующего перезапуска.
Флаги контроля доступа (ACL — access control flags, поддерживают "and" and "or"):
- devicePasscode — для доступа к данным потребуется ввести пасскод;
- biometryAny — для доступа к данным потребуется любая валидная биометрия;
- biometryCurrentSet — biometryAny + если кто-то разблокирует девайс и добавит свой отпечаток пальца, то зайти в приложение уже не получится;
- userPresence — либо пасскод, либо биометрия;
- watch — для доступа к данным потребуются Apple Watch, подключенные к девайсу и находящиеся рядом с девайсом;
- applicationPassword — приложение может задать любой пароль для доступа к данным;
- privateKeyUsage — требуется приватный ключ, который будет использоваться для подписи блока данных или проверки подписанного блока.
Попробуем сдампить Keychain для тестового приложения:
Пример вывода содержимого Keychain’а
Локальная аутентификация
При установке на девайс приложения сначала просят пройти полноценную аутентификацию: ввести имя пользователя, пароль, подтвердить номер по SMS. Дальше пользователь может поставить четырехзначный пароль и использовать биометрию. Такую аутентификацию на устройстве будем называть локальной.Есть разные варианты локальной аутентификации:
- Пасскод (обычно 4-6 цифр)
- Пароль
- Биометрия (Touch ID, Face ID)
При тестировании локальной аутентификации стоит обратить внимание на то, где хранятся пасскод и пароль, какие флаги и атрибуты выставлены для значений в Keychain, как реализован механизм подсчета попыток входа, можно ли обойти аутентификацию, используя кастомные схемы приложения и т.д.
Динамическая инструментализация (Dynamic Insrtumentation)
Вот основные инструменты динамической инструментализации:- Frida — набор динамических инструментов для разработчиков, реверс-инженеров и исследователей безопасности.
- Objection — набор инструментов для мобильных исследований во время выполнения на базе Frida. Создан для того, чтобы помочь оценить уровень безопасности мобильных приложений без необходимости джейлбрейка.
- Cycript — позволяет исследовать и изменять запущенные приложения на iOS или OS X через интерактивную консоль, используя гибрид синтаксиса Objective-C ++ и JavaScript.
Посмотрим на пример простого обхода джейлбрейка с помощью Frida. Мы уже разобрали реализацию одного из вариантов обнаружения джейлбрейка в приложении DVIA-v2, но на самом деле для его обхода нам достаточно информации из class-dump. В приложении есть класс JailbreakDetection и метод isJailbroken, который возвращает значение типа boolean.
Попробуем заменить возвращаемое значение с помощью кода для Frida:
Код:
if (ObjC.available) {
var hook = ObjC.classes.JailbreakDetection["isJailbroken"];
console.log("registering hook");
Interceptor.attach(hook.implementation, {
onLeave: function(retval) {
console.log("replacing return value");
retval.replace(ptr("0x0"));
}
});
}
Обход простого обнаружения джейлбрейка с помощью Frida
Такие простые вещи обходятся любым готовым инструментом. Если готовый инструмент не подходит, то придется написать свой скрипт.
Например, популярный вопрос на StackOverflow — как распознать джейлбрейк. Можно предположить, что этот или аналогичный код встречается во многих приложениях. В такой ситуации мы просто пишем больше своего кода:
Код:
const pathes = [
"/Applications/Cydia.app",
"/Library/MobileSubstrate/MobileSubstrate.dylib",
"/bin/bash",
"/usr/sbin/sshd",
"/etc/apt",
"/private/var/lib/apt/"
];
var fileExistsAtPathHook = ObjC.classes.NSFileManager["- fileExistsAtPath:"];
Interceptor.attach(fileExistsAtPathHook.implementation, {
onEnter: function(args) {
this.bypass = false;
var path = ObjC.Object(args[2]).toString();
for (var i = 0; i < pathes.length; i++) {
if (path.includes(pathes[i])) {
this.bypass = true;
console.log("fileExistsAtPath bypass: " + path);
break;
}
};
},
onLeave: function(retval) {
if (this.bypass) {
console.log("fileExistsAtPath bypassed");
retval.replace(ptr("0x0"));
}
}
});
var canOpenURLHook = ObjC.classes.UIApplication["- canOpenURL:"];
Interceptor.attach(canOpenURLHook.implementation, {
onEnter: function(args) {
this.bypass = false;
var url = ObjC.Object(args[2]).toString();
if (url.includes("cydia")) {
this.bypass = true;
console.log("canOpenURLHook bypass: " + url);
}
},
onLeave: function(retval) {\
if (this.bypass) {
console.log("canOpenURLHook bypassed");
retval.replace(ptr("0x0"));
}
}
});
Также на джейбрейкнутом девайсе можно попробовать обойти Touch ID с использованием Objection и команды “ios ui biometrics_bypass”.
Пример тестирования обхода Touch ID
Это пример использования готового скрипта, но написать такой код самостоятельно тоже можно: мы просто запустили похожий скрипт, используя инструмент с вшитым набором скриптов. Подкладываем неправильный отпечаток и перехватываем его. Операционная система отвечает, что доступа нет, но complete hook заканчивается, и нам удается пройти аутентификацию в приложении. Можно ознакомиться с кодом приложения тут.
Теперь рассмотрим Cycript. Этот инструмент по функциональности похож на предыдущие, но также может помочь связать элементы UI с кодом.
Допустим, что в приложении есть кнопка, и нам нужно понять, какой метод в коде вызывается при ее нажатии. Мы подключаемся к приложению, смотрим, какие кнопки есть в этом UI, находим его по какому-то лейблу и смотрим, какой у него целевой объект (target):
Код:
cy# var buttons = choose(UIButton)
cy# buttons[8].titleLabel.text
@"Jailbreak Test 1"
cy# buttons[8].allTargets
[NSSet setWithArray:@[#"<DVIA_v2.JailbreakDetectionViewController: 0x1058308f0>"]]]
cy# buttons[8].allControlEvents
64
cy# target=[buttons[8].allTargets anyObject]
#"<DVIA_v2.JailbreakDetectionViewController: 0x1058308f0>"
cy# [buttons[0] actionsForTarget:target forControlEvent:UIControlEventTouchUpInside]
@["jailbreakTest1Tapped:"]
- Выбираем все объекты класса UIButton.
- Находим нужную нам кнопку по надписи на ней (см. titleLabel).
- Находим, что является целевым объектом для действия по данной кнопке (см. allTargets). Получаем класс JailbreakDetectionViewController.
- Смотрим, какие типы действий может обрабатывать данная кнопка (см. allControlEvents). Выясняем, что кнопка умеет обрабатывать нажатие, UIControlEventTouchUpInside (UIControlEventTouchUpInside = 1 << 6 = 64).
- Вызываем метод actionsForTarget с известными нам данными и получаем имя метода: jailbreakTest1Tapped.
Полезные ссылки
В статье мы поверхностно рассмотрели инструменты и подходы, используемые при анализе мобильных приложений. Материал основан на подходах и рекомендация из OWASP Mobile Security Testing Guide — это подробное руководство по тестированию безопасности мобильных приложений под iOS и Android.Практические примеры я взял из Damn Vulnerable iOS App (DVIA-v2) — одного из тестовых приложений, на котором можно оттачивать навыки и экспериментировать.
Также для закрепления материала из статьи советую посмотреть GimmeFlag — iOS приложение с простыми CTF-like заданиями на статический анализ. Для решения заданий достаточно минимального набора инструментов, наличие iOS девайса (как и Mac OS) не требуется.
автор jay_from_future aka Григорий Люллин
Application Security в Wrike
взял с хабра