Automated CC Shop Source code + Database

В этой теме можно использовать автоматический гарант!

Статус
Закрыто для дальнейших ответов.

shopcoder

RAID-массив
Пользователь
Регистрация
27.02.2023
Сообщения
77
Реакции
1
Гарант сделки
3
Цена
$700
Контакты
https://t.me/EvilTool
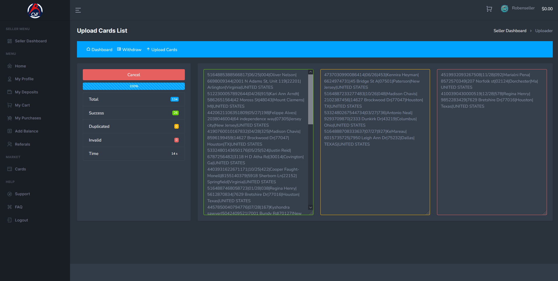
Здравствуйте! Я продаю исходный код CC-Shop с расширенными функциями, включая полную базу данных.

Для получения дополнительных деталей и демонстрации свяжитесь со мной в Telegram:
https://t.me/EvilTool



Hello! I am selling a source code for a CC-Shop with advanced features, including the full database.


For more details and a demo, contact me on Telegram:
https://t.me/EvilTool

SCREENSHOTS


1.png

2.png

3.png

4.png

5.png

6.png

7.png

8.png

9.png

10.png

11.png

12.png

13.png

14.png

15.png

16.png

17.png

18.png

19.png

20.png

21.png

22.png

23.png

24.png

25.png

26.png

27.png

28.png

29.png

30.png

31.png

32.png

33.png

34.png

35.png

36.png

37.png

39.png

40.png

41.png

42.png

43.png

44.png

45.png

46.png

47.png

48.png

49.png

50.png

51.png

52.png

53.png

54.png
 
Статус
Закрыто для дальнейших ответов.
Верх